序言
由于stable diffusion web ui无法做到对流程进行控制,只是点击个生成按钮后,一切都交给AI来处理。但是用于生产生活是需要精细化对各个流程都要进行控制的。
故也就有个今天的猪脚:Comfyui
步骤
- 下载comfyui项目
- 配置大模型和vae
- 下载依赖组件
- 启动
下载comfyUI
官网地址:https://github.com/comfyanonymous/ComfyUI
将项目下载到自己喜欢的目录下,下面是我的:
yutao@yutao MINGW64 /e/openai/project
$ git clone https://github.com/comfyanonymous/ComfyUI.git
配置大模型和vae
- 在
ComfyUImodelscheckpoints中放大模型文件 - 在
ComfyUImodelsvae中放vae文件。
但是,我们学stable diffusion基本都是从stable diffusion webui开始的,所以我们其实不需要再额外的下载,checkpoint和vae,而是共用他们。
ComfyUI的作者提供了配置方法:
- 修改
extra_model_paths.yaml.example文件重命名为:extra_model_paths.yaml - 打开文件,将里面的base_path进行修改:
以下是我的stable-diffusion-webui的路径
a111:
base_path: E:openaiprojectstable-diffusion-webui
保存退出。
下载依赖组件
在ComfyUI中调出命令行(将文件夹路径上敲cmd,回车即可)中执行:
E:openaiprojectComfyUI>pip install -r requirements.txt
就会开始下载所需的依赖组件。
启动
命令:python main.py
E:openaiprojectComfyUI>python main.py

浏览器访问地址:http://127.0.0.1:8188
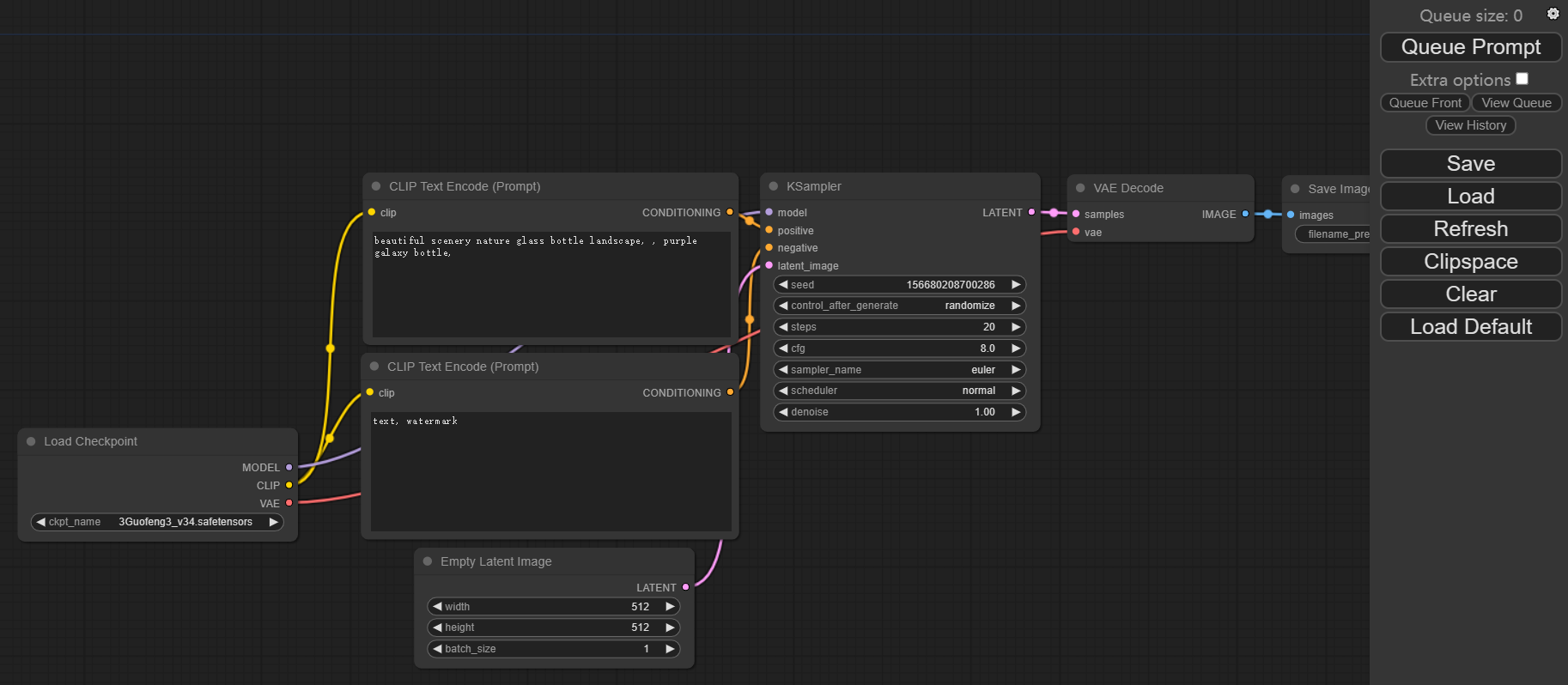
最左边,因为我之前玩stable diffusion时候已经下载好了guofeng3大模型。所以load checkpoint 里面我显示的是guofeng3.
大模型,我下载的是guofeng3。
放到models/checkpoints文件夹里,例如:E:openaiprojectComfyUImodelscheckpoints。

生成图片
因为默认参数就可以生成一个花瓶,点击右上角的Queue Prompt。
但是我的电脑总是不是那么顺利。
详细描述文章:【ComfyUI】RuntimeError: CUDA error: operation not supported
报了如下错误:
got prompt
model_type EPS
adm 0
making attention of type 'vanilla-pytorch' with 512 in_channels
Working with z of shape (1, 4, 32, 32) = 4096 dimensions.
making attention of type 'vanilla-pytorch' with 512 in_channels
missing {'cond_stage_model.text_projection', 'cond_stage_model.logit_scale'}
left over keys: dict_keys(['cond_stage_model.transformer.text_model.embeddings.position_ids', 'model_ema.decay', 'model_ema.num_updates'])
loading new
loading new
loading in lowvram mode 1842.6899042129517
!!! Exception during processing !!!
Traceback (most recent call last):
File "E:openaiprojectComfyUIexecution.py", line 152, in recursive_execute
output_data, output_ui = get_output_data(obj, input_data_all)
^^^^^^^^^^^^^^^^^^^^^^^^^^^^^^^^^^^^
File "E:openaiprojectComfyUIexecution.py", line 82, in get_output_data
return_values = map_node_over_list(obj, input_data_all, obj.FUNCTION, allow_interrupt=True)
^^^^^^^^^^^^^^^^^^^^^^^^^^^^^^^^^^^^^^^^^^^^^^^^^^^^^^^^^^^^^^^^^^^^^^^^^^^
File "E:openaiprojectComfyUIexecution.py", line 75, in map_node_over_list
results.append(getattr(obj, func)(**slice_dict(input_data_all, i)))
^^^^^^^^^^^^^^^^^^^^^^^^^^^^^^^^^^^^^^^^^^^^^^^^^^^
File "E:openaiprojectComfyUInodes.py", line 1236, in sample
return common_ksampler(model, seed, steps, cfg, sampler_name, scheduler, positive, negative, latent_image, denoise=denoise)
^^^^^^^^^^^^^^^^^^^^^^^^^^^^^^^^^^^^^^^^^^^^^^^^^^^^^^^^^^^^^^^^^^^^^^^^^^^^^^^^^^^^^^^^^^^^^^^^^^^^^^^^^^^^^^^^^^^^
File "E:openaiprojectComfyUInodes.py", line 1206, in common_ksampler
samples = comfy.sample.sample(model, noise, steps, cfg, sampler_name, scheduler, positive, negative, latent_image,
^^^^^^^^^^^^^^^^^^^^^^^^^^^^^^^^^^^^^^^^^^^^^^^^^^^^^^^^^^^^^^^^^^^^^^^^^^^^^^^^^^^^^^^^^^^^^^^^^^^^^^^^
File "E:openaiprojectComfyUIcomfysample.py", line 81, in sample
comfy.model_management.load_models_gpu([model] + models, comfy.model_management.batch_area_memory(noise.shape[0] * noise.shape[2] * noise.shape[3]) + inference_memory)
File "E:openaiprojectComfyUIcomfymodel_management.py", line 394, in load_models_gpu
cur_loaded_model = loaded_model.model_load(lowvram_model_memory)
^^^^^^^^^^^^^^^^^^^^^^^^^^^^^^^^^^^^^^^^^^^^^
File "E:openaiprojectComfyUIcomfymodel_management.py", line 288, in model_load
accelerate.dispatch_model(self.real_model, device_map=device_map, main_device=self.device)
File "D:Program FilesPythonLibsite-packagesacceleratebig_modeling.py", line 391, in dispatch_model
attach_align_device_hook_on_blocks(
File "D:Program FilesPythonLibsite-packagesacceleratehooks.py", line 532, in attach_align_device_hook_on_blocks
add_hook_to_module(module, hook)
File "D:Program FilesPythonLibsite-packagesacceleratehooks.py", line 155, in add_hook_to_module
module = hook.init_hook(module)
^^^^^^^^^^^^^^^^^^^^^^
File "D:Program FilesPythonLibsite-packagesacceleratehooks.py", line 253, in init_hook
set_module_tensor_to_device(module, name, self.execution_device)
File "D:Program FilesPythonLibsite-packagesaccelerateutilsmodeling.py", line 307, in set_module_tensor_to_device
new_value = old_value.to(device)
^^^^^^^^^^^^^^^^^^^^
RuntimeError: CUDA error: operation not supported
CUDA kernel errors might be asynchronously reported at some other API call, so the stacktrace below might be incorrect.
For debugging consider passing CUDA_LAUNCH_BLOCKING=1.
Compile with `TORCH_USE_CUDA_DSA` to enable device-side assertions.
其实就是说,我当前电脑的GPU或硬件,并不支持当前CUDA中的某些操作。
解决办法
官方提供了两种解决策略。
方式一:黑名单策略


加完后,再重启。发现还是不行。
方式二:启动时添加–disable-cuda-malloc
# 注意--disable-cuda-malloc
E:openaiprojectComfyUI>python main.py --disable-cuda-malloc
最后,通过方式二,得以解决。
参考地址:
https://github.com/comfyanonymous/ComfyUI#manual-install-windows-linux
文章来源于互联网:【ComfyUI】安装 之 window版
5bei.cn大模型教程网










